Standalone Test Items
Structure tests into independent @testitem blocks that can be run individually. No more running your entire test suite to check one thing.
Write standalone test items, run them anywhere — VS Code, REPL, command line, or CI.

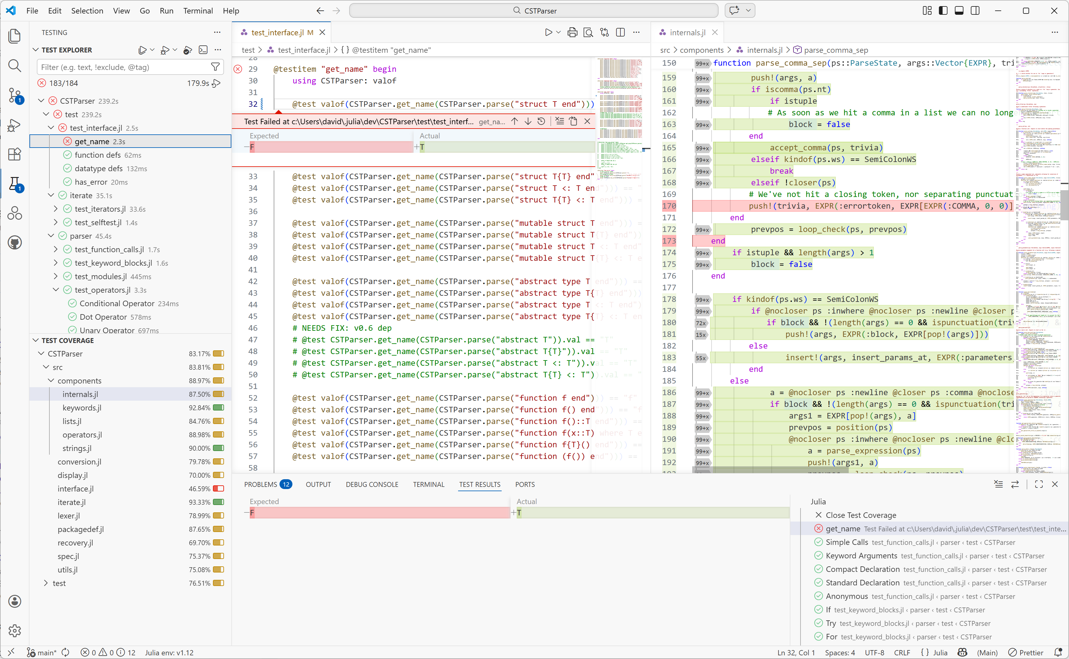
Discover test items automatically as you type. Run them individually with a click and see results inline — failed assertions show expected vs. actual values right in the editor. Line-level code coverage highlights which code paths your tests exercise.

Run test items directly from the Julia REPL with an interactive interface. Filter by name or tag, see live progress, and inspect results — all without leaving the terminal. (Prerelease)

A single reusable workflow gives you linting, testing across a full Julia version and platform matrix, documentation deployment, CompatHelper, and TagBot — all configured in one YAML file.

Define independent test items anywhere in your package. Each one is self-contained and runnable on its own.
@testitem "CSV parsing" tags=[:parser] begin
data = parsecsv("name,age\nAlice,30\nBob,25")
@test length(data) == 2
@test data[1].name == "Alice"
@test data[2].age == 25
end@testitem, @testmodule, and @testsnippet macros.Pkg.test.